MENU
アーカイブ

ComfyUIで使用できて商用利用もできる動画生成AIモデルであるMochi 1での動画生成のやり方を紹介します

ComfyUIで動画生成AIであるMochi 1を試してみたので、そのときのことを解説します。

Mochi 1は商用利用できるモデルのため、参考になるように生成した動画も紹介します。

目次

Mochi 1とは

Genmo.aiがリリースした、テキストから動画生成するモデルです。

10億のパラメータを持つ大規模なアーキテクチャです。

毎秒30フレームの滑らかでリアルな動きを実現しています。

Apache 2.0ライセンスのもとでオープンソースで公開されています。

ComfyUIでの実行

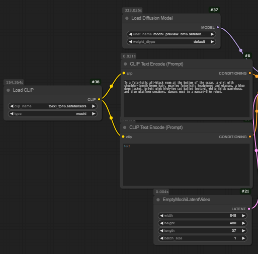
実行したときのComfyUIの画面を以下に示します。

KSamplerのところで69分かかってました。

GPU RAMは13.4GBになっていました。

生成した動画

生成した動画と、その時入力したプロンプトをいくつか紹介します。

その1

プロンプト

英語日本語翻訳(Deeplで翻訳)
In a futuristic all-black room at the bottom of the ocean, a girl with shoulder-length brown hair, wearing futuristic headphones and glasses, a blue down jacket, bright pink high-leg cut ballet leotard, white thick pantyhose, and blue platform sneakers, dances next to a mascot-like robot.海の底の近未来的な真っ黒な部屋で、肩まである茶髪の少女が、近未来的なヘッドホンとメガネをかけ、青いダウンジャケット、鮮やかなピンクのハイレグカットのバレエレオタード、白い厚手のパンスト、青いプラットフォームスニーカーを身につけ、マスコットのようなロボットの隣で踊っている。

その2

プロンプト

英語日本語翻訳(Deeplで翻訳)
On the terrace of an old castle on a snowy night with a futuristic spaceship in the distance, a girl with shoulder-length brown hair, wearing futuristic headphones and glasses, a white frilly blouse, a black jumper skirt, white frilly socks, and black platform shoes, She is dancing next to a mascot-like robot.未来的な宇宙船が遠くに見える雪の夜の古城のテラスで、肩まで伸びた茶髪の少女が、未来的なヘッドホンと眼鏡をかけ、白いフリルのブラウス、黒いジャンパースカート、白いフリルの靴下、黒いプラットフォームシューズを履いて、マスコットのようなロボットの隣で踊っている。

その3

プロンプト

英語日本語翻訳(Deeplで翻訳)
In a futuristic scrap factory, a 20-year-old girl with shoulder-length brown hair, wearing futuristic headphones, glasses, a blue cheerleader outfit, white pleated miniskirt, white long slouchy socks, black pantyhose, and black platform sneakers, She is cheering a mascot-like robot-on-robot dance match.近未来的なスクラップ工場で、肩まで伸びた茶髪の20歳の少女が、近未来的なヘッドフォン、眼鏡、青いチアリーダー服、白いプリーツのミニスカート、白いスラウチーソックス、黒いパンスト、黒いプラットフォームスニーカーを身につけ、マスコットのようなロボット対ロボットのダンスマッチを応援している。

その4

プロンプト

英語日本語翻訳(Deeplで翻訳)
In a futuristic scrap factory, a 20-year-old girl with shoulder-length brown hair, wearing futuristic hIn a futuristic park, a 20-year-old girl with shoulder-length brown hair, wearing futuristic headphones, glasses, a purple patterned sports bra, black yoga pants, patterned pink calf-length socks, white platform sneakers, and skateboarding with a mascot-like robot, We see it from an FPV perspective.近未来的なパークで、肩まである茶髪の20歳の少女が、近未来的なヘッドホンをつけ、眼鏡をかけ、紫色の柄のスポーツブラ、黒のヨガパンツ、柄の入ったピンクのふくらはぎ丈のソックス、白いプラットフォームスニーカーを履き、マスコットのようなロボットと一緒にスケートボードをしていて、私たちはFPVの観点から見ている。

まとめ

15GBのGPU RAMで実行できましたが、1時間以上かかっていました。

試してないですが、軽量モデルもあったでそっちならもう少し早く終わるかもしれないです。

パラメータも変更していないので、今度いろいろ試してみたいです。

動画生成AIに関する他の記事

商用利用に注意が必要なモデル

Wan 2.1の記事

この記事が気に入ったら
フォローしてね!

よかったらシェアしてね!
  • URLをコピーしました!
  • URLをコピーしました!

コメント

コメントする

目次